Skip to main content
Link
Menu
Expand
(external link)
Document
Search
Copy
Copied
home
Commands
Command - Check Status
Command - Create Activity
Command - Join Activity
Command - List Activities
Command - Participate
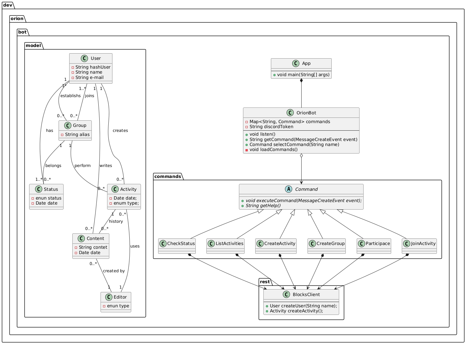
UML Diagrams
Activities flow
Orion Services
Github
UML Diagrams
Use case
Create activity
Join activity
Check status
Participates
List activities
Class
Sequence